4G Daughter Board¶
Description¶
We designed 4G LTE Modem daughterboard for WiPhone which enables high-speed cellular connectivity using 4G/LTE technology. It connects to cellular networks to access the internet, make voice calls, and exchange data with remote servers or other devices. The WiFi and Bluetooth are enabled through a separate chipset, integrated within this daughterboard. A built-in navigation module embedded inside our core LTE module is also utilized to acquire location services. The onboard LED indicators, interfaces and antenna connectors supplement the usage and effectiveness of the daughterboard. All these functionalities are extended into a WiPhone, when back-mounted through compatible connectors. This enhances the functionality and flexibility of a WiPhone, making it suitable for a wide range of services such as; act as an hotspot, USB dongle for internet provisioning, enabling cellular and wireless communication and location awareness.
Features¶
- Global LTE Connectivity with download speeds up to 150 Mbps. Compatible with major global carriers.
- Multi-mode support: LTE, WCDMA, and GSM
- High-performance GNSS receiver for GPS, GLONASS, BeiDou, and Galileo
- Rich interfaces including USB 2.0, UART, and GPIO
- Dual-band Wi-Fi supporting 2.4 GHz and 5 GHz
- IEEE 802.11 a/b/g/n Wi-Fi standards with speeds up to 150 Mbps.
- Low power consumption with optimized power management
- Compatible with various operating systems, including Linux, Android, and Windows.
- 604580 2500mAh Lithium Polymer (Li-Po) Battery
Technical Details¶
| DB pin# | Pin Name | Arduino Pin | Description |
|---|---|---|---|
| 14 | 3.3V | This pin connects to the VCCB of the TXS0104 logic converter on the daughterboard. Enabling level shifting for WiPhone communication. | |
| 2, 11,13 | GND | This pin is connected to System GND. | |
| 3 | TXD_EC25 | 38 | Connected to EC25 TX. |
| 4 | RXD_EC25 | 32 | Connected to EC25 RX. |
| 7 | PCM_IN OR WAKEUP_IN | 12 | Default: PCM data input. Optional: Sleep mode control. To use this pin for Sleep mode control NC R89 and use 0 Ohm jumper at R91. |
| 8 | PCM_OUT | 13 | PCM data output from EC25. |
| 9 | PCM_CLK OR W_DISABLE | 27 | Default: PCM Clock. Optional: Airplane mode control. To use this pin for Airplane mode control NC R90 and use 0 Ohm jumper at R92. |
| 10 | PCM_SYNC | 14 | PCM data frame synchronization signal. |
| 15 | RESET | EXTENDER_PIN(10) | The RESET pin can be used to reset the module. The module can be reset by driving RESET to alow level voltage for time between 150ms and 460ms. |
| 16 | RI | EXTENDER_PIN(11) | Ring indicator. AT+QCFG=“risig naltype”,“physical” command can be used to configure RI behavior.The default behavior of the RI isIdle -> RI keeps at high levelURC -> RI outputs 120ms low pulse when a new URC returns |
| 17 | CODEC POWER EN | EXTENDER_PIN(12) | Default:Enable. CODEC POWER EN pin can be used to Enable or Disable Codec Power. |
| 18 | AP Ready | EXTENDER_PIN(13) | AP_READY will detect the sleep state of the host (can be configured to high level or low leveldetection). Please refer to AT+QCFG=“apready”* command |
| 19 | ON/OFF | EXTENDER_PIN(14) | This pin can be used to Turn the EC25 module ON and OFF. When EC25 is in power down mode, it can be turned on to normal mode by driving the pin to a low level for at least 500ms.Driving the PWRKEY pin to a low level voltage for at least 650ms, the module will execute power-downprocedure after the PWRKEY is released. |
| 20 | DTR | EXTENDER_PIN(15) | If the host communicates with module via UART interface, the following preconditions can let the moduleenter into sleep mode.i) Execute AT+QSCLK=1 command to enable sleep mode.ii) Drive DTR to high level.Driving the host DTR to low level will wake up the module. |
Hardware Overview¶
Quectel EG25-G¶
The EG25-G is a compact LTE Cat 4 module. It delivers maximum downlink rates of 150 Mbps and supports various LTE networks for reliable connectivity. Backward compatibility with 2G ensures connection in remote locations. Additionally, the EG25-G features built-in GNSS (GPS, BeiDou/Compass, Galileo) for accurate positioning.
For further detail Please refer to Quectel Website .
Quectel FC20¶
The Quectel FC20 is a versatile Wi-Fi and Bluetooth module tailored for IoT applications. It supports 802.11 b/g/n Wi-Fi standards and Bluetooth 4.2, providing reliable wireless connectivity. With its compact size, low power consumption, and rich interfaces (UART, SPI, I2C), the FC20 is perfect for smart home devices, industrial automation, and other wireless communication needs.
(Note: Requires pairing with specific Quectel cellular modules).
For further detail Please refer to Quectel Website .
4G/3G/GSM FPC Antenna¶
- Frequency: 700-960MHz,824-960MHz, 1710-2700MHz
- Impedance: 50 Ohm
- S.W.R <= 3
- Gain: 6dbi± 0.7dbi
- Size: 60x8x0.2mm
- Connector: ipex1 connector
WiFi FPC Antenna¶
- Frequency: 2400-2500MHz/4900-5900MHz dual band
- Impedance: 50 Ohm
- S.W.R <= 2
- Gain: 5dbi± 0.7dbi
- Size: 40x18x0.2mm
- Connector: ipex1 connector
GPS FPC Antenna¶
- Frequency: 1561-1602MHz
- Impedance: 50 Ohm
- S.W.R <= 1.5
- Gain: 5dbi± 0.7dbi
- Size: 36x15x0.2mm
- Connector: ipex1 connector
4G Daughter Board Operation¶
Before connecting the 4G LTE daughter board to the computer, ensure the following:
- The battery is connected and charged.
- 4G, Wi-Fi, and GPS antennas are connected to their respective connectors.
- Data SIM (Nano size) is inserted in SIM socket.
- Headphone with MIC (for voice calling).
- USB Micro B Cable (For Charging and data communication)
Powering On the Daughter Board¶
- Slide the Kill Switch towards the SIM jacket to power on the Daughter Board.
- Press and hold the modem ON/OFF button to turn on the 4G module.
- Release the button when modem power ON Status LEDs is illuminated(After some time, other LEDs should start blinking, indicating that the module has started successfully).
- Connect the daughter board to the computer using the USB Micro B cable.
Window OS Driver Installation¶
When connecting the 4G LTE daughter board for the first time, driver installation is required.
Go to “This PC”, right-click, and select “Manage”.
Navigate to Device Manager where unknown devices will be listed.
Download the drivers from the Resources section and Run the setup.exe file from the downloaded "Quectel_LTE_Windows_USB_Driver_V1.0.0.zip" file.
After successful installation, the devices will be properly listed in Device Manager.
General Function Test Using Quectel Software¶
To test the general functions of the 4G daughter board, download and run the Qnavigator software 'Qnavigator_V1.6.8.zip' from the Quectel Tools archive in the Resources section.
Launch the software and select the “LTE modem” option.
Go to “Serial port parameter setting” and select the correct “AT Port”.
- Note: The software typically auto-selects the correct port if the 4G LTE modem is connected to the PC.
Click “Connect to module” to load Module, Network, and SIM card information.
Call Test¶
Check signal strength by sending “AT+CSQ” from the “AT command” Menu under “Network Service Commands”.
Record the value in the output window. For example, “+CSQ: 26,99” indicates excellent signal strength.
Insert the headphone with MIC into the audio jack connector on the 4G daughterboard.
Go to the “Voice Call” Menu, enter the desired number, and press “CALL”.
Internet Over USB Test¶
Ensure the SIM card has a data plan.
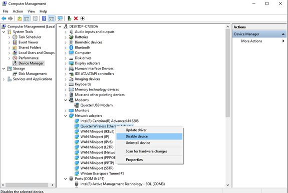
Confirm that “Quectel Wireless Ethernet Adapter” is enabled and the PC’s Wi-Fi modem is disconnected.
Internet Over Wi-Fi Test¶
Disable the “Quectel Wireless Ethernet Adapter”.
Send the “AT+QWIFI=1” command via the “QCOM” menu to turn on the Wi-Fi modem.
Wait for the “OK” response, then send “AT+QWBCAST=1” to enable the Wi-Fi hotspot.
Connect to the “QSoftAP” hotspot using the password “1234567890”.
GPS Test¶
Ensure the GPS antenna is connected.
Send the “AT+QGPS=1” command to turn on GPS.
In the “QNavigator” software, go to the “GNSS” Menu, select the USB NEMA port, and press connect.
Wait for the GPS tracker to appear in the “Signal Column Chart” window and for the locating type to change from “No Fix” to your current location.
- Note: GPS accuracy is reduced indoors. For optimal data collection, test the GPS antenna outdoors or in an open area.
4G Daughterboard and WiPhone Communication Test¶
Load WiPhone with the “UARTPassthrough” firmware.
Install the 4G LTE daughter board on the back of the WiPhone.
Connect WiPhone to the computer with a USB cable.
On WiPhone, navigate to Tools -> Development -> UART Pass Through.
Set Baudrate to 115200 and press start.
Note
The daughterboard can interact with a variety of serial applications. Users have the option to employ standard AT commands or create custom scripts. Please be aware that the daughterboard is under development, and specialized scripts or WiPhone Apps are not yet part of the offering.
